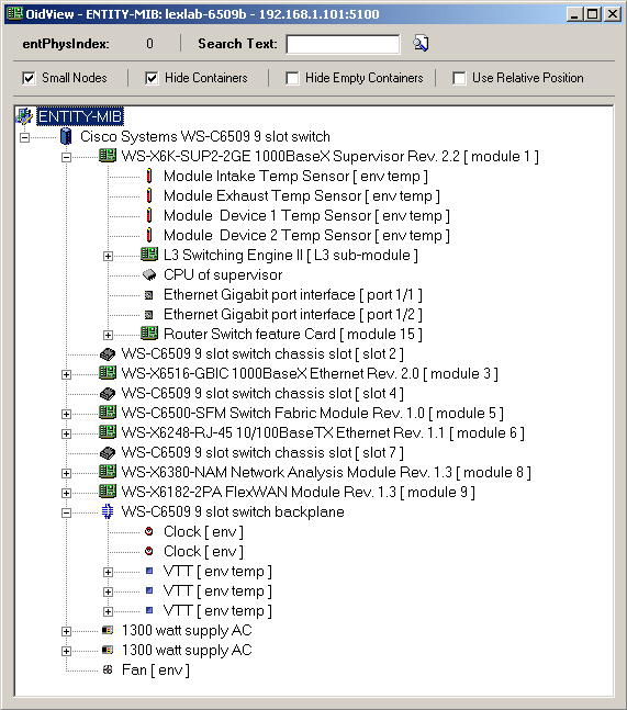
Get ultimate Insight into physical characteristics of your router or switch!
Agents that support the ENTITY-MIB standard can be modeled with OiDViEW's Entity module. In seconds, a full representation of the device is built into a hierarchical tree-like structure. Drill down from the chassis, through the modules, all the way to the ports, CPUs, power supplies, temperature sensors, etc.
Following are some ENTITY-MIB features:
- Displays full hierarchy of all physical objects
- Display with large or small icons
- Hide or show containers
- Use relative position values from the MIB.
|
|
 | | ENTITY-MIB Screenshot |
|